Tiempo estamos teniendo de migrar las redes a IPv6. Luego cuando lleguen las prisas y los presupuestos extraordinarios, algunos gestores comentarán que no entienden como una cosa tan importante no se tuvo previsión.
Y sí, Europa y su crisis ,es una parte pequeña de Internet y de la economía global pero los otros países siguen imparables su expansión, donde la materia prima es la IP. No obstante, estos países emergentes y organizaciones tienen una ventaja respecto a nosotros. Contruyen una nueva infraestructura en lugar de "hacer reformas" en sus viejos palacios. Y esto último siempre supone mayor riesgo y coste.
Pero no todo son malas noticias, porque ya contamos con un par de fabricantes como Infoblox y Men&Mice que se dedican a la gestión de direccionamiento que están preparados para IPV6.
Del primer fabricante, ya he hablado en anteriores posts, ya que está construído sobre estándares los diferentes módulos que conforman su solución(DHCP, NTP, DNS e IPAM), y tienen una presencia importante en Iberia.
Los segundos, son otros locos helados de Islandia que me imagino que durante su pequeño invierno de 11 meses, han tenido tiempo de desarrollar y perfeccionar soluciones "ad hoc" para migrar a IPv6.
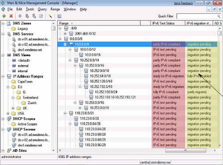
Con su herramienta IPAM permiten automatizar las fases de discovery de los activos de la red, así como realizar un inventariado de sus caracteristicas, y personalizar campos de los objetos así como lanzar scritps externos.
El resultado es el que véis en la captura, una base de datos de los rangos de IPv4 e IPv6 gestionados por la organización, donde se pude realizar una ordenación por estado de compatibilidad respecto a IPv6. A partir de esta información se pueden lanzar scripts que realicen tareas auxiliares, aparte de las herramientas integradas en la suite de comprobación de connectividad ICMP.
Para mí esta herramienta ha sido un descubrimiento, pero no la he podido probar a diferencia de Infoblox y su servicio técnico que es excelente.
hth,
RobClav
Entradas populares
-
JunOS vs IOS: Estos días estaba preguntándome cual de los dos sistemas operativos era mejor. No hay duda, JUNOS. Otra cosa es comparar la fu...
-
Os dejo las últimas notas mentales, sobre cosas a tener en cuenta para migrar redes de IPv4 a IPv6. Telefónica empezará a emplear nat de IPV...
-
Esto es un bloc de networking y de seguridad pero como se utiliza estos conocimientos también es importante. Primero de todo dejar claro que...
lunes, 9 de julio de 2012
miércoles, 4 de julio de 2012
Reivindicación 2.0: Applets Java en Juniper SA/MAG
Hola,
para lograr funcionalidades que hacen otros fabricantes podemos encapsular applets java en los Juniper SA y ahora en los MAG.
Estos Applets pueden ser lanzados automáticamente o esperar que el usuario pulse sobre un icono que dejamos en la web de acceso. Esto puede ser interesante para utilizar aplicaciones cliente servidor propias, o aplicaciones propietarias que realicen cambios más profundos en el usuario. Es la forma de evitar llamar a un script en la estación remota, que no sabes si encontrarás. Lo bueno es que esta opción funciona con Webificación, WSAM, JSAM y network connect. En mi caso, he creado este applet para emular el comportamiento de un viejo Nortel VPN SSL que utilizaba PORT Forwading. El usuario, después elegía la aplicación que iba a ser tunelizada. Así que para emular este comportamiento, combinamos el JSAM(No pide derechos de administrador como si hace WSAM o NetworkConnect) y el applet como recurso WEB. El applet ejecuta una aplicación en el cliente.
El código JAVA que lo tenéis que dejar como .jar y a disfrutar.
Os dejo un video de the class después de haber visto a la gente de http://www.iaioflautas.org
Robclav
#Codigo#
import java.applet.*;
import java.awt.*;
import java.io.IOException;
import javax.swing.JOptionPane;
//rclavero Juny 2012
public class APPLauncher extends Applet {
//Applet per obrir programes al costat del client
public void init () {
//Es com si fos el constructor de la Clase
}
public void start(){
//Es com si fos el main
Runtime aplication = Runtime.getRuntime();
try{
aplication.exec("mstsc.exe -v:127.0.10.52");
//Iniciar una aplicació amb parametres
} catch (IOException e) {
// TODO Auto-generated catch block
JOptionPane.showMessageDialog(this,"No se ha podido iniciar la aplicación en el sistema cliente...");
}
}
public void stop(){
}
public void destroy(){
//alliberar recursos del sistema
}
}
para lograr funcionalidades que hacen otros fabricantes podemos encapsular applets java en los Juniper SA y ahora en los MAG.
Estos Applets pueden ser lanzados automáticamente o esperar que el usuario pulse sobre un icono que dejamos en la web de acceso. Esto puede ser interesante para utilizar aplicaciones cliente servidor propias, o aplicaciones propietarias que realicen cambios más profundos en el usuario. Es la forma de evitar llamar a un script en la estación remota, que no sabes si encontrarás. Lo bueno es que esta opción funciona con Webificación, WSAM, JSAM y network connect. En mi caso, he creado este applet para emular el comportamiento de un viejo Nortel VPN SSL que utilizaba PORT Forwading. El usuario, después elegía la aplicación que iba a ser tunelizada. Así que para emular este comportamiento, combinamos el JSAM(No pide derechos de administrador como si hace WSAM o NetworkConnect) y el applet como recurso WEB. El applet ejecuta una aplicación en el cliente.
El código JAVA que lo tenéis que dejar como .jar y a disfrutar.
Os dejo un video de the class después de haber visto a la gente de http://www.iaioflautas.org
Robclav
#Codigo#
import java.applet.*;
import java.awt.*;
import java.io.IOException;
import javax.swing.JOptionPane;
//rclavero Juny 2012
public class APPLauncher extends Applet {
//Applet per obrir programes al costat del client
public void init () {
//Es com si fos el constructor de la Clase
}
public void start(){
//Es com si fos el main
Runtime aplication = Runtime.getRuntime();
try{
aplication.exec("mstsc.exe -v:127.0.10.52");
//Iniciar una aplicació amb parametres
} catch (IOException e) {
// TODO Auto-generated catch block
JOptionPane.showMessageDialog(this,"No se ha podido iniciar la aplicación en el sistema cliente...");
}
}
public void stop(){
}
public void destroy(){
//alliberar recursos del sistema
}
}
Suscribirse a:
Comentarios (Atom)

